组件开放自定义组件开源机制 微搭开放开源自定义组件库,本期含甘特图组件,后续将追加电子签名等欢迎开发者踊跃参与共建组件:https://github.com/TencentCloudBase/weda-custom-components 。
表格组件支持拖拽调整列宽鼠标在表格列分隔线处长按,可拖拽调整列宽度,便于展示出更多内容,或节约横向空间。
表格导入数据支持配置更新依据字段数据表格组件,导入数据时,可灵活制定某字段,对已有数据进行匹配更新。
公众号关注组件提供小程序中关注及查看公众号的快捷入口
循环展示提示文案下线 「循环展示」组件提示文案优化表单组件标准化表单组件以标准化方式实现,规范化组件做成方式,提升组件美观性,为组件后续开放性和扩展性做准备编辑器编辑器批量配置属性和样式 编辑器支持同时选择多个组件,并配置样式和属性,实现批量配置组件提升效率。
多选快捷键鼠标按住shift键或command/ctrl键
组件支持:不显示时保留组件值(hidden属性) 提供是否可见属性,该属性关闭时,组件不再展示和占位,但是属性/方法API奖依然可用,可实现:分步表单提交、特定字段隐藏提交等。
环境变量 补充应用信息、环境信息、页面信息、设备信息、上下文信息等系统变量。包括应用运行终端、环境类型等。
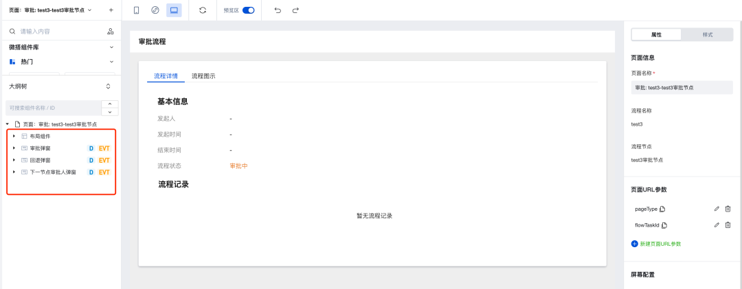
工作流审批页面模版组件化 流程审批页面支持根据业务场景进行定制。
区块个人中心区块 按照常用个人中心功能范围和样式布局,提供个人中心区块,集成客服会话的能力。
获取头像昵称区块 集成头像昵称获取,手机号获取等常用能力。
亲爱的读者们,感谢您花时间阅读本文。如果您对本文有任何疑问或建议,请随时联系我。我非常乐意与您交流。







发表评论:
◎欢迎参与讨论,请在这里发表您的看法、交流您的观点。